Enabling Workflow Submission on the Product Details Form
In order for the workflow controls to show up on the forms, you need to enable them to be used by workflows, and also associate the default workflow type to the form. This stops workflow management steps from showing up randomly on forms, and also allows you to control who is able to act upon workflows.
NOTE: This is part of the Developing a Product Approval Workflow in Dynamics AX 2012 blog series where we show how to develop a completely new workflow to manage the new product approval process. If you want to see all of the other posts in this series, click here.
How to do it…
To enable workflows on particular forms, follow these steps:
- Open up the AOT workspace so that you have both the ProductApprovalWFType Project and the AOT tree displayed. Within the AOT tree, open up the Forms group within the Data Dictionary and find the EcoResProductDetailsExtended form.

- Drag the EcoResProductDetailsExtended form from the AOT browser over to the ProductApprovalWFType project.
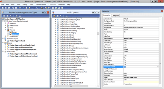
- Expand out the EcoResProductDetailsExtended form definition and open the Designs section. Select the DesignList design to enable workflow on that view.

- In the properties for the DesignList change the WorkflowEnabled property to Yes.
- Select the InventTable table from the WorkflowDatasource dropdown box.
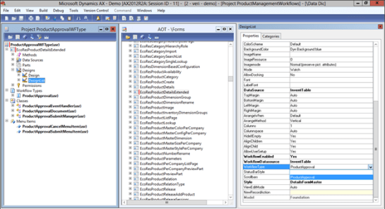
- And then from the WorkflowType dropdown box, select your workflow type that is associated with the InventTable table.

- You should be able to save the project now and not have any errors.