Add the Workflow Editor Menu Item to the Product Area Page
Once you have the menu item, you can add it to the Product information management area page so that you can use it.
NOTE: This is part of the Developing a Product Approval Workflow in Dynamics AX 2012 blog series where we show how to develop a completely new workflow to manage the new product approval process. If you want to see all of the other posts in this series, click here.
How to do it…
To add your new menu item to the menus, follow these steps:
- Open up the AOT workspace so that you have both the Workflow Project and the AOT tree displayed.
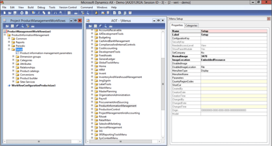
- Within the AOT tree, open up the Menus group and find the ProductInformationManagement menu.

-
Drag the ProductInformationManagement folder over from the AOT tree to the parent level of the ProductManagementWorkflows project tree.

Note: You should be able to expand the copy of the menu up and see all of the details including the Setup group where we want to put the menu item for the workflow editor.
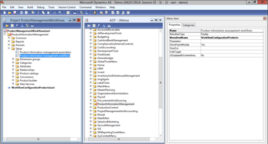
-
Drag the WorkflowConfigurationProducts menu item up into the Setup folder of the menu.

Note: This will probably drop it at the bottom of the menu. Just select it and use the ALT+UPARROW to quickly move it under the parameters menu item.
- After you have done that, save your project to make sure that you didn’t introduce any errors.
How it Works…
Now if you open up the Product information management area page you will be able to see the workflow editor menu item.
