Add the Approval Status Field to the Product Table
Now that we have a Base Enumeration that defines all of the possible states for the approval of the products, we need to add it to the Product table so that we can track the status of the records.
NOTE: This is part of the Developing a Product Approval Workflow in Dynamics AX 2012 blog series where we show how to develop a completely new workflow to manage the new product approval process. If you want to see all of the other posts in this series, click here.
How to do it…
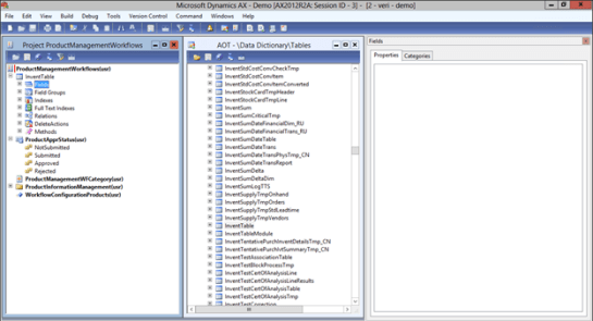
To add a new field to the InventTable based off the approval status, follow these steps:
- Open up the AOT workspace so that you have both the Workflow Project and the AOT tree displayed.
- Within the AOT tree, open up the Tables group within the Data Dictionary and find the InventTable table.
- Drag the InventTable table over to the ProductManagementWorkflows project.

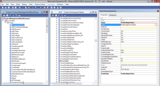
- Then drag the ProductApprStatus base enumeration that you just created up into the Fields group.
- Select the new ProductApprStatus field within the Fields group of the InventTable table, and update the Label property to be Product Approval Status.

- After you have done that, just save the project.