Running Initial Data Distribution
Once all of the plumbing for the Store has been successfully set up, it will start synchronizing the data through the Data Distribution Lists that you have configured. When you have a clean store database though, you need to run an initial update to load all of the store data. The easiest way to do this is by running the Data Distribution schedule by hand.
NOTE: This is part of the Setting Up A Retail Store With POS blueprint series where we show how to configure the retail module within Dynamics AX, and then deploy out the Point Of Sale registers for capturing sales. If you want to see all of the other posts in this series, click here.
How to do it…
To run the initial data distribution, follow these steps:
- Click on the Distribution schedule menu item in the Data distribution folder within the Periodic group within the Retail area.
- Here you will see a list of scheduled jobs that are used to distribute the data to the POS databases. Select the first job – A-100 and then click on the Run Directly menu button.

- When the confirmation box shows up, select Yes to run the process. After you have finished the Status Message should show that the job completed successfully.
- Now repeat this process for all the A jobs, and also the incremental N jobs as well, ignoring the Online Channel ones though.
How It Works…
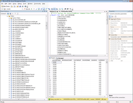
Now if you look at your database in SQL Server Management Studio, you should see that your Store Database is populated.
